refaei
Nice









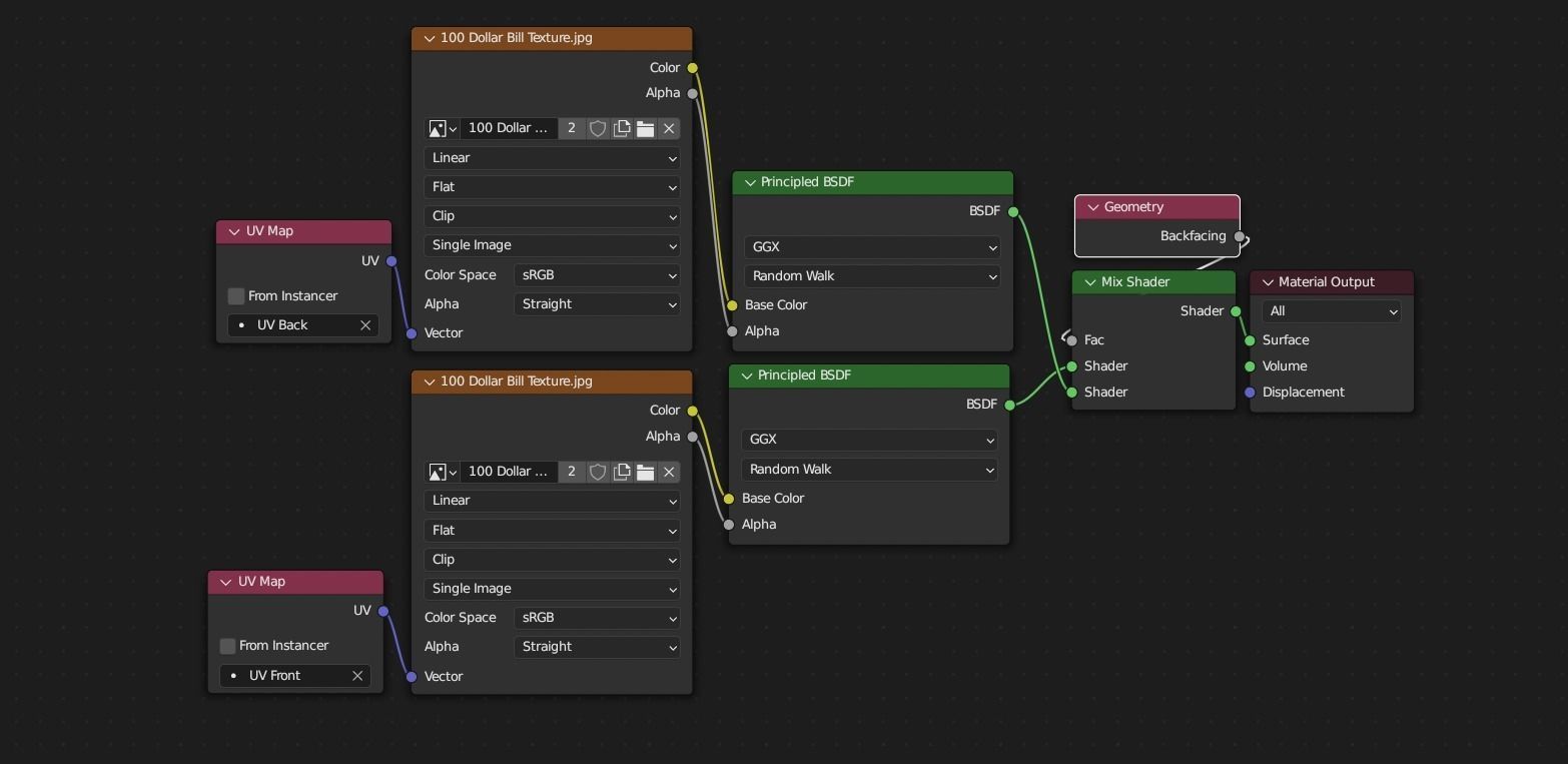
This money stack and roll is good for any scene requiring money to be in the shot, The textures are simple and uses shaders in blender to get the backface of the money without adding extra geometry. The meshes are viewable from all angles and distances.
This Includes:
The mesh (Money Stack, Money Band, Money Roll, Rubber Bands)
Textures ($100 Dollar front and back texture, $10,000 Stack texture)
The meshes are UV Unwrapped for easy retexturing.